
Un fin de semana.
Cuarenta y ocho horas.
Tres agentes de IA en secuencia. Una semana de contenido en 90 minutos.
Esta no es una historia sobre ChatGPT. Es una historia sobre Claude Code — una herramienta que la mayoría de CMOs todavía no ha visto en acción — y sobre lo que ocurre cuando le describes un sistema de producción de contenido.
El problema real con las agencias de contenido
Las agencias de contenido tienen un modelo de negocio que tiene poco que ver con tus resultados.
Cobran por hora de producción. Por reunión. Por ronda de revisiones. Por "gestión del proyecto". El incentivo está en la factura, no en el rendimiento.
Lo que termina pasando:
Semanas para aprobar un brief
Contenido genérico que podría ser de cualquier marca
Dependencia total: si cambias de account manager, empiezas de cero
Escalabilidad imposible: más volumen = más presupuesto, siempre
El CMO moderno necesita tres cosas que una agencia tradicional no puede dar: velocidad, consistencia de marca, y escala sin coste lineal.
Contratar más gente no es la respuesta. Construir mejores sistemas, sí.

Qué es Claude Code (y por qué importa para un CMO)
Claude Code no es un generador de texto. Es un agente de programación.
Le describes lo que quieres construir. Él escribe el código, conecta las APIs, crea los archivos, configura los scripts, y te entrega algo funcional.
No necesitas saber programar. Necesitas saber qué quieres.
Para un CMO, eso cambia todo. Porque ahora la distancia entre "quiero un sistema que produzca contenido automáticamente" y tener ese sistema es un fin de semana de conversación con Claude Code.
Lo que antes requería un equipo técnico, tiempo, y presupuesto, ahora requiere saber describir bien el problema.
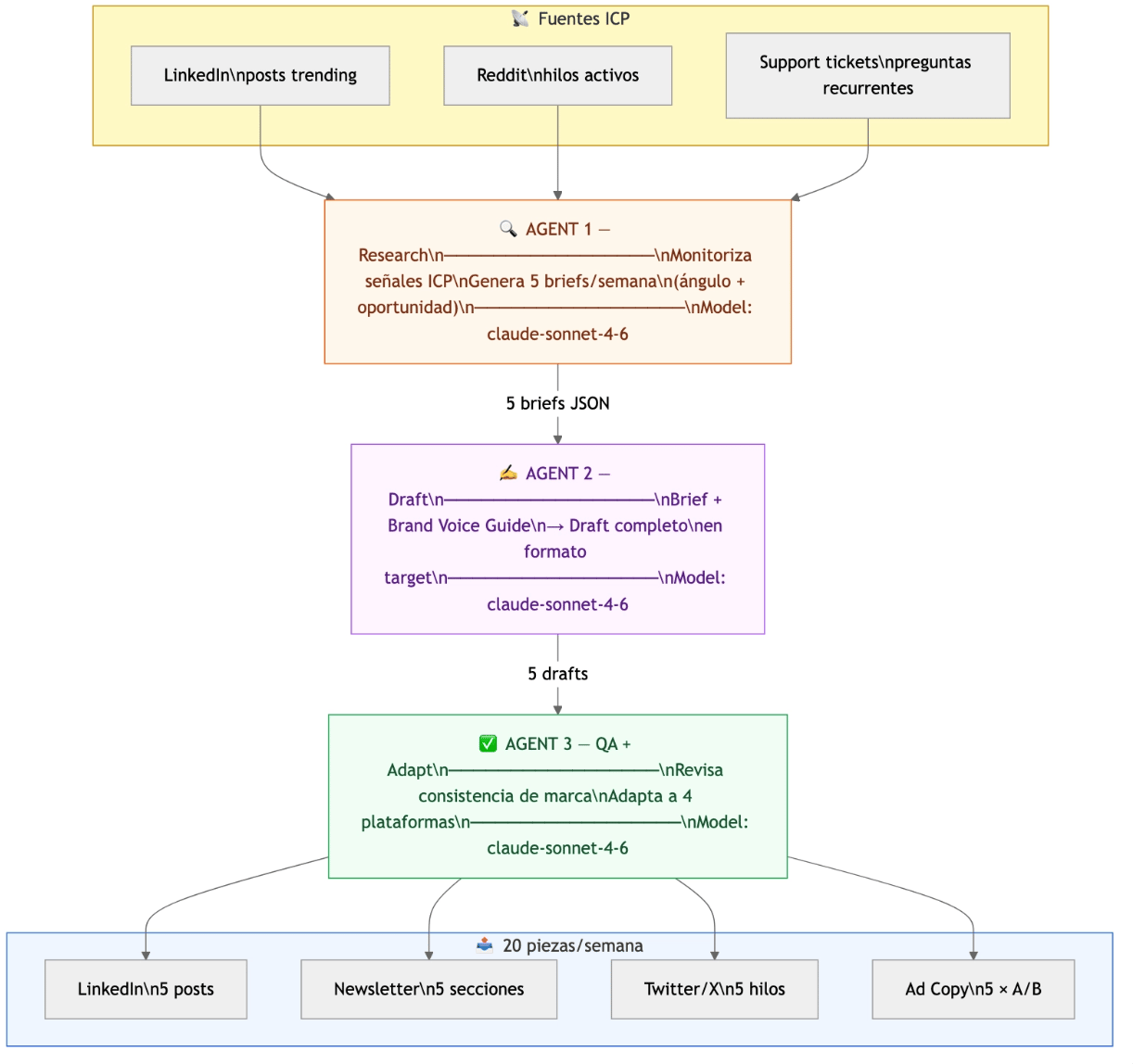
Los 3 agentes que construyó el equipo
El marketing manager describió el sistema que quería. Claude Code construyó los scripts, los conectó con las APIs, y montó los tres agentes en secuencia.
Así funciona el pipeline:
┌──────────────────────────────────────────────────────────────────────────┐
│ PIPELINE DE PRODUCCIÓN DE CONTENIDO CON IA │
│ │
│ FUENTES ICP AGENT 1 AGENT 2 │
│ ────────── ───────── ───────── │
│ LinkedIn feed ──→ Research Draft │
│ Reddit hilos ──→ ───────── ──→ ───────── ──→ │
│ Support tickets ──→ 5 briefs/sem Brand voice │
│ con ángulo + formato │
│ oportunidad target │
│ │ │ │
│ ▼ ▼ │
│ AGENT 3 OUTPUTS │
│ ───────── ───────── │
│ QA + Adapt ──→ LinkedIn post │
│ ───────── Newsletter │
│ Consistencia Twitter/X │
│ de marca Ad copy │
│ Format check │
└──────────────────────────────────────────────────────────────────────────┘
Agent 1 — Research
Monitoriza tres fuentes del ICP cada semana:
LinkedIn — posts de decisores del sector con alto engagement (señal de tema caliente)
Reddit — hilos relevantes donde la audiencia target habla de sus problemas reales
Tickets de soporte — las preguntas que los clientes hacen repetidamente = gold para contenido
El agente procesa estas señales y produce 5 briefs semanales con estructura fija: ángulo de ataque, formato recomendado, y oportunidad identificada.
Nada de "escribe sobre marketing digital". Cada brief llega con intención y contexto.
Agent 2 — Draft
Toma cada brief del Agent 1 y lo convierte en un draft completo.
La clave es el system prompt. No es genérico. Está construido con la guía de voz de marca del equipo: tono, vocabulario, ejemplos de piezas anteriores que funcionaron, cosas que nunca se dicen, formatos que convierten.
SYSTEM PROMPT — AGENT 2 (DRAFT)
Eres el escritor de contenido de [NOMBRE_MARCA]. Tu trabajo es convertir briefs de investigación en contenido de alta calidad que suene exactamente como la voz de la marca.
GUÍA DE VOZ DE MARCA: [BRAND_VOICE_GUIDE]
Incluye:
Tono (formal/informal, distancia con el lector, nivel de tecnicismo)
Vocabulario propio (palabras que usamos, palabras que evitamos)
Longitud y estructura por formato
3 ejemplos de piezas anteriores que representan bien la voz
Lo que nunca decimos (jerga vacía, términos prohibidos)
BRIEF A TRABAJAR: [BRIEF]
FORMATO TARGET: [FORMATO_TARGET] Opciones: linkedin_post | newsletter_section | twitter_thread | ad_copy
INSTRUCCIONES:
Lee el brief en detalle antes de escribir
Aplica la guía de voz de marca con precisión
Estructura el contenido según el formato target
No inventes datos ni métricas que no estén en el brief
Entrega SOLO el contenido final, sin comentarios ni meta-texto
Si el brief menciona un caso de empresa, úsalo solo si es verificable
OUTPUT: El draft completo listo para revisión, en el formato target especificado.
Agent 3 — QA + Adapt
El tercer agente hace dos cosas en secuencia.
Primero, revisión de marca: comprueba que el draft del Agent 2 es consistente con la voz de marca, que no hay errores factuales, que el tono es el correcto para la audiencia.
Segundo, adaptación por plataforma: toma el draft aprobado y genera las variantes para cada canal.
SYSTEM PROMPT — AGENT 3 (QA + ADAPT)
Eres el editor de calidad y adaptador de contenido de [NOMBRE_MARCA].
FASE 1 — REVISIÓN DE MARCA
Revisa el draft recibido contra estos criterios:
1. ¿El tono es consistente con la guía de voz de marca?
2. ¿Hay afirmaciones que necesitan fuente o son verificables?
3. ¿La estructura del formato target es correcta?
4. ¿Hay jerga o vocabulario prohibido?
5. ¿El CTA (si lo hay) está bien ubicado y es claro?
Si detectas problemas, corrígelos directamente. No devuelvas el draft sin corregir.
FASE 2 — ADAPTACIÓN POR PLATAFORMA
Partiendo del draft revisado, genera estas 4 versiones:
LINKEDIN (300-800 palabras): gancho en primera línea, párrafos de 1-2 líneas,
CTA al final, 3-5 hashtags relevantes
NEWSLETTER (400-600 palabras): intro con contexto, secciones con headers,
listados cuando aplique, CTA soft
TWITTER/X (hilo de 5-8 tweets): tweet 1 como gancho, desarrollo en tweets 2-6,
cierre con pregunta o CTA, sin hashtags en exceso
AD COPY (50-100 palabras): headline de impacto, beneficio principal, CTA directo,
versión A y versión B
OUTPUT: Un JSON con cuatro campos: linkedin, newsletter, twitter, ad_copy.
Cada campo contiene el texto completo listo para publicar.
La multiplicación que cambia el juego
5 briefs por semana. 4 formatos por brief.
20 piezas de contenido en 90 minutos.
Antes: 3 piezas por semana si había suerte, pagando $8K al mes a una agencia.
Ahora: 20 piezas consistentes con la voz de marca, trazables hasta la señal de investigación que las originó.
El equipo no escribe menos. Escribe mejor, porque dedica su tiempo a revisar y publicar, no a producir desde cero.
Cómo se construyó con Claude Code

La instrucción fue directa:
❝ Quiero un sistema de tres agentes encadenados. El primero monitoriza LinkedIn, Reddit, y los tickets de soporte de nuestro CRM, y produce 5 briefs semanales con ángulo y oportunidad. El segundo toma cada brief y la guía de voz de marca y produce el draft. El tercero revisa consistencia de marca y adapta a LinkedIn, newsletter, Twitter, y ad copy. Conéctalo todo en n8n con un Schedule trigger los lunes a las 7h y que el output final llegue a Notion y Buffer. ❞
Claude Code preguntó tres cosas: qué CRM usaban, qué instancia de n8n (cloud o self-hosted), y si querían que los drafts llegaran en estado "draft" o "listo para publicar" en Notion.
En dos horas tenían los scripts. En cuatro, el workflow completo en n8n.
El workflow n8n: los 3 agentes orquestados
```json
{
"name": "Content Pipeline — 3 Agentes Claude Code",
"nodes": [
{
"id": "node-trigger",
"name": "Schedule — Lunes 7h",
"type": "n8n-nodes-base.scheduleTrigger",
"parameters": {
"rule": {
"interval": [{ "field": "weeks", "daysOfTheWeek": [1], "triggerAtHour": 7 }]
}
}
},
{
"id": "node-agent1-research",
"name": "Agent 1 — Research: generar 5 briefs",
"type": "@n8n/n8n-nodes-langchain.lmChatAnthropic",
"parameters": {
"modelId": { "__rl": true, "mode": "id", "value": "claude-sonnet-4-6" },
"messages": {
"messageValues": [{
"content": "Eres un investigador de contenido. Analiza las señales del mercado y produce 5 briefs.\\n\\nFUENTES:\\n- LinkedIn posts con +100 reacciones: {{$json.linkedin_signals}}\\n- Hilos de Reddit más activos: {{$json.reddit_signals}}\\n- Top preguntas de soporte: {{$json.support_tickets}}\\n\\nPara cada brief: título provisional, ángulo, formato recomendado, oportunidad, puntos clave.\\nDevuelve JSON array con 5 briefs."
}]
}
}
},
{
"id": "node-agent2-draft",
"name": "Agent 2 — Draft con brand voice",
"type": "@n8n/n8n-nodes-langchain.lmChatAnthropic",
"parameters": {
"modelId": { "__rl": true, "mode": "id", "value": "claude-sonnet-4-6" },
"messages": {
"messageValues": [{
"content": "Eres el escritor de [NOMBRE_MARCA].\\n\\nGUÍA DE VOZ:\\n{{$env.BRAND_VOICE_GUIDE}}\\n\\nBRIEF:\\nTítulo: {{$json.titulo}}\\nÁngulo: {{$json.angulo}}\\nPuntos clave: {{$json.puntos_clave}}\\n\\nFORMATO: {{$json.formato}}\\n\\nEscribe el draft completo. Solo devuelve el contenido."
}]
}
}
},
{
"id": "node-agent3-qa",
"name": "Agent 3 — QA + Adapt por plataforma",
"type": "@n8n/n8n-nodes-langchain.lmChatAnthropic",
El resultado real
Tres semanas después de montar el sistema:
20 piezas de contenido por semana, consistentes con la voz de marca
90 minutos de tiempo del equipo para revisar y aprobar (antes: 2 días de producción)
~$40/mes de coste en herramientas (Claude API + n8n ya existían en el stack)
Agencia cancelada: $8.000 al mes devueltos al presupuesto de paid media
Lo que no cambió: la estrategia sigue siendo humana. Qué publicar, cuándo, en qué contexto. Los agentes ejecutan. El equipo decide.
Esa es la distinción que importa: el CMO no delega la estrategia. Delega la producción.
Para empezar esta semana
No necesitas construir los tres agentes a la vez. Empieza por el Agent 2.
Abre Claude Code
Pégale tu guía de voz de marca — o si no tienes una, descríbele el tono en 10 frases
Dale un brief de un tema que ya tengas en mente
Pídele que genere las 4 variantes de plataforma
En diez minutos tienes el equivalente a un día de trabajo de agencia.
Cuando eso funcione, automatiza el proceso con n8n usando el workflow de arriba. Y cuando eso funcione, añade el Agent 1 de Research. Paso a paso.
Antes de cerrar
Los equipos de marketing que implementan estos sistemas tienen algo en comun: no son los que mas saben de IA per se. Son los que han formado a sus equipos para entender como funciona la IA y que se puede delegar en ella.
La diferencia entre un equipo que usa ChatGPT para redactar posts y un equipo que construye agentes que gestionan 50 creadores no es de herramientas. Es de comprension del sistema.
Si quieres que tu equipo de marketing haga ese salto, agenda una llamada para ver el programa Proximo. Tenemos un modulo especifico de IA para Marketing con casos practicos como este.